作者:Tawfeeq Ahmad
软件无线电 (SDR) 是无线通信领域最重要的变革之一。传统无线电依靠固定的模拟电路进行滤波、混合和调制,而 SDR 则不同,它将大部分处理工作转移到了数字领域。通过用软件驱动的算法取代以硬件为中心的功能,SDR 获得了无与伦比的灵活性,能够让设计人员升级功能、适应新协议并延长系统生命周期,而无需重新设计硬件。
这种快速重新配置的能力使得 SDR 在从国防系统和航空航天到 5G 基础设施、卫星通信和电子测试设备的广泛应用中不可或缺。
SDR 与传统无线电系统有何不同
在传统的射频接收器中,大部分工作由模拟元件完成:混频器对输入信号进行下变频,滤波器对频谱进行整形,调制器或解调器对信息进行恢复。这种模拟链不灵活,易受噪声影响,需要针对每个新的频段或标准重新设计。
相比之下,SDR 将模拟前端减少到最低限度——通常只有天线和基本的射频前端电路(图 1)。输入的波形经模数转换器 (ADC) 数字化后,繁重的工作由软件完成。调制、解调、信道滤波、纠错和解码均以数字方式进行。同样,在传输过程中,数模转换器 (DAC) 将处理过的数据转换回射频信号,同样由软件例程控制。

图 1:基本 SDR 流程。(图片来源:iWave Global)
这种转变释放出巨大的灵活性:同样的无线电硬件今天可以支持 Wi-Fi,明天可以支持 5G 频段,后天可以支持安全的战术通信——所有这一切只需更新软件。
RFSoC:SDR 的理想平台
构建高性能 SDR 需要超快的转换器、强大的处理结构和低延迟的数据通道。AMD 的 Zynq™ UltraScale+™ RFSoC 系列通过集成以下设备满足了这些需求:
多千兆采样 RF-ADC 和 RF-DAC
用于实时 DSP 的 FPGA 可编程逻辑器件
用于软件控制的嵌入式 Arm® 处理器
高速存储器和收发器接口
RFSoC 将以前需要的多个分立器件整合到单个器件中,极大地简化了电路板设计。这种集成降低了功耗,减少了延迟,并提高了信号完整性。对于时序精度和性能要求极高的实时射频应用,RFSoC 可提供具有超低延迟和紧密同步的单片解决方案。
直接射频采样的威力
RFSoC 的决定性优势之一是其支持多 GSPS 采样率的能力。其 RF-ADC 可以直接捕获射频频率的信号,而 RF-DAC 则可以产生超宽带输出,两者都无需依赖中间的下变频级。
这使得“几乎全数字化”的无线电架构成为可能,2.4 GHz 的 Wi-Fi、3.5 GHz 左右的 5G 新无线电以及 800 MHz 至 1.8 GHz 的蜂窝频段等标准都可以直接数字化和处理。相比之下,许多现成的 SDR 平台仅限于几十或几百 MHz 的采样率,因此需要依赖模拟混频器将信号下移到中间频率。
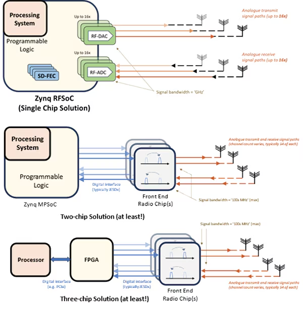
通过消除这些模拟级,基于 RFSoC 的 SDR 实现了更高的保真度、更低的延迟和更紧凑的设计(图 2)。

图 2:单芯片 RFSoC SDR 解决方案与多芯片替代方案的比较。(图片来源:采用 Zynq® UltraScale+™ RFSoC 的软件无线电)
SDR 架构比较:单芯片对多芯片
与传统的 SDR 架构相比,RFSoC 集成的优势显而易见(表 1)。

表 1:RFSoC 与传统 SDR 解决方案之比较。
RFSoC 将 ADC、DAC、FPGA 逻辑和处理器集成在一个封装内,避免了芯片间通信的隐患。对于开发人员来说,这意味着缩短了设计周期、降低了成本并获得了卓越的最终性能。
为什么要为 RFSoC SDR 选择系统级模块?
虽然 RFSoC 本身集成度很高,但围绕它设计定制电路板仍然令人望而生畏。电源定序、时钟分配和多千兆位布局都需要高级专业知识。系统级模块 (SoM) 提供了一个实用的解决方案。
通过提供一个包含射频 SoC、存储器、电源管理和高速接口的紧凑型预验证模块,SoM 能够让工程师:
加速原型开发,最大限度降低设计风险
专注于特定应用创新,而非基板集成
实现适合航空航天和国防领域的紧凑型 SWaP 优化型(尺寸、重量和功率)设计
获得长期可用性和生产级质量可靠支持
在 SoM 保持不变的情况下,载板可根据每个用例进行定制,从而能够让团队重复使用知识产权 (IP),降低总开发成本。

图 3:用于 RFSoC SDR 的 iWave 载板。(图片来源:iWave)
iWave 的 RFSoC 系统级模块产品组合
iWave 提供了一整套 RFSoC SoM 和评估平台,每个平台都针对高性能 SDR 和射频应用进行了调整:
iG-G42M – ZU49/ZU39/ZU29DR RFSoC SoM
具有 16 个 ADC (2.5 GSPS) 和 16 个 DAC (10 GSPS)。
iG-G42P – RFSoC PCIe 卡(ZU49/ZU39/ZU29DR)
PCIe Gen3 连接、NVMe 存储、SMA I/O 和 FMC+ 扩展。
iG-G60M – ZU48/47/43/28/27/25DR RFSoC SoM
多达 8 个通道的 ADC/DAC(5 GSPS / 9.85 GSPS)。
iG-G60V (即将推出)– RFSoC ADC/DAC 3U VPX 插件模块
适合航空航天和国防领域的坚固型外形设计。

图 4:iWave RFSoC SoM(图片来源:iWave)
这些模块有强大的软件栈支持,包括 Linux BSP、JESD204B/C 支持、GStreamer 流水线和参考应用,确保了从原型开发到生产的无缝衔接。
RFSoC SDR 对现实世界的影响
直接射频采样、集成数字处理和模块级部署的结合,使得 SDR 系统实现了以下优势:
高度灵活 – 可针对多种无线标准进行配置
紧凑高效 – 针对 SWaP 敏感型平台进行了优化
高保真 – 信号衰减极小
可扩展 – 从实验室原型到国防和电信基础设施部署
无论是在进行实时监控的无人机系统上,或在支持动态频谱分配的 5G 基站中,还是在分析宽带信号的便携式测试设备中,RFSoC SDR 都能实现过去分立设计无法实现的解决方案。
结语
软件无线电让无线电变得更灵活、更易升级、更能适应未来需求,重塑了无线通信行业。AMD 的 Zynq UltraScale+ RFSoC 将转换器、FPGA 结构和处理器集成到一个硅芯片中,从而将这一概念付诸现实。将 RFSoC 与系统级模块配套使用,可加快产品上市速度、降低风险并获得生产级可靠性。
iWave 在 FPGA 和嵌入式系统领域拥有超过 25 年的专业经验,可提供 RFSoC SoM 和 ODM 服务,帮助客气实现了性能、成本和长期支持的平衡。
如需了解 iWave 的 RFSoC 产品组合如何加速您的 SDR 项目,请通过 mktg@iwave-global.com 与我们联系。
本文转载自:Digikey